随着科技的发展,几乎家家户户都安装了无线网,但有的时候,我们的手机、电脑会因为距离路由器太远而收到的信号很弱,甚至没有信号。这个时候,我们可以设置两个路由器来增加信号的覆盖范围。
工具/原料:路由器,电脑
适用机型:win10,8,7,xp
步骤:
1.接两个路由器的原理就是路由器串联,为了方便介绍,我们把原来的路由器称作A,把后来连接的路由器称作B。首先,我们来介绍一下路由器上的几个接口。
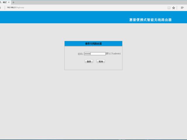
2.路由器A就按照原来的设置,因为它是先装的,所有参数都是默认就可以了。然后我们来说B,首先将B连上电脑和网线,在浏览器中输入B的默认IP地址(我的这个是192.168.2.1),输入admin进入B的设置页面。
3.然后依次选择基本设置——WAN口设置中的模式,选择DHCP(动态IP),这样就不用拨号了。
4.再选择LAN口设置,把IP地址这栏中的改成192.168.3.1(这个地址可根据你喜欢自己修改,只要和上面A,不在同一个网段,避免IP地址重复)。
5.设置完成后再进入DHCP服务器,把启用勾上,然后保存重启B。B的设置就完成了。以后再想进入B的设置的话就要输入192.168.3.1了。
6.设置好了,你想把B放在哪都可以。最后说说怎么把A和B串联。用一根网线,把网线的一头接在A的出线口上(随便一个都可以),另一头接在B的进线口上(也就是WAN口上)。线接好后就能打开电脑上网了,再设置好无线参数就能在手机上网了。这个妙招,你学会了吗。
注意事项:
进线口和出线口不要搞错,A不用设置,只要正常拨号就行。
如果参数有问题,就复位重新设置。
本文来自投稿,不代表路由百科立场,如若转载,请注明出处:https://www.qh4321.com/13908.html





